-
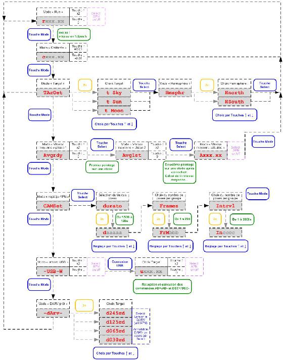
Raquette Arduino : synoptique des modes
Messages :
Vues : 68
Photos : 719
Type de l'image :
Divers
Commentaires :
Pas de commentaire sur cette photo pour l'instant. Soyez le premier à laisser votre prose pour acclamer l'auteur pour cette sublime image !
-
Menu Constellia
×
- Créer...
Information importante
Nous avons placé des cookies sur votre appareil pour aider à améliorer ce site. Vous pouvez choisir d’ajuster vos paramètres de cookie, sinon nous supposerons que vous êtes d’accord pour continuer.

